ZEMIS XML Upload
Um eine rationelle Arbeitsweise mit KODASA zu realisieren, wurde darauf geachtet, dass benötigte Daten aus bereits bestehenden Umsystemen elektronisch in das KODASA eingefügt und genutzt werden können.
Zurzeit besteht eine solche Schnittstelle zum Zemis um ausländische Personendaten in das KODASA zu übernehmen. Weitere Schnittstellen in die Einwohnerdatenbank und Firmendatenbank sind angedacht.
Personendaten aus Zemis
Personendaten erfassen
Sämtliche Daten von ausländischen Personen, welche im Zemis erfasst sind, können über eine Schnittstelle (XML) in KODASA übernommen werden. Die Daten werden in der Personendatenbank gespeichert.
Die benötigte Person wird in einem ersten Schritt im Zemis gesucht und ausgewählt. Anschliessend werden die Personendaten über die Schaltfläche:xml:auf den PC herunter geladen und gespeichert.

Am unteren Bildschirmrand poppt eine Meldung auf. Über Pfeil bei der Schaltfläche Speichern den Eintrag Speichern unter auswählen und Datensatz an einem selbst gewählten Speicherort speichern.

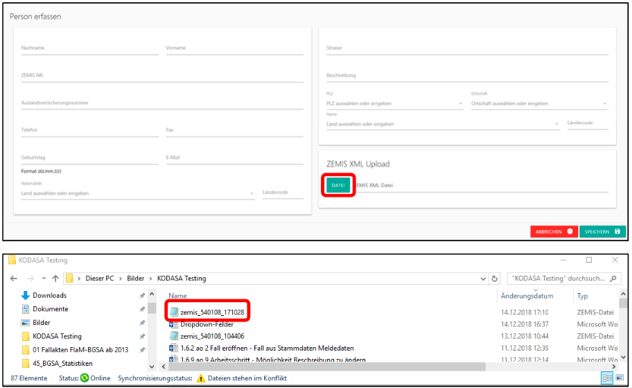
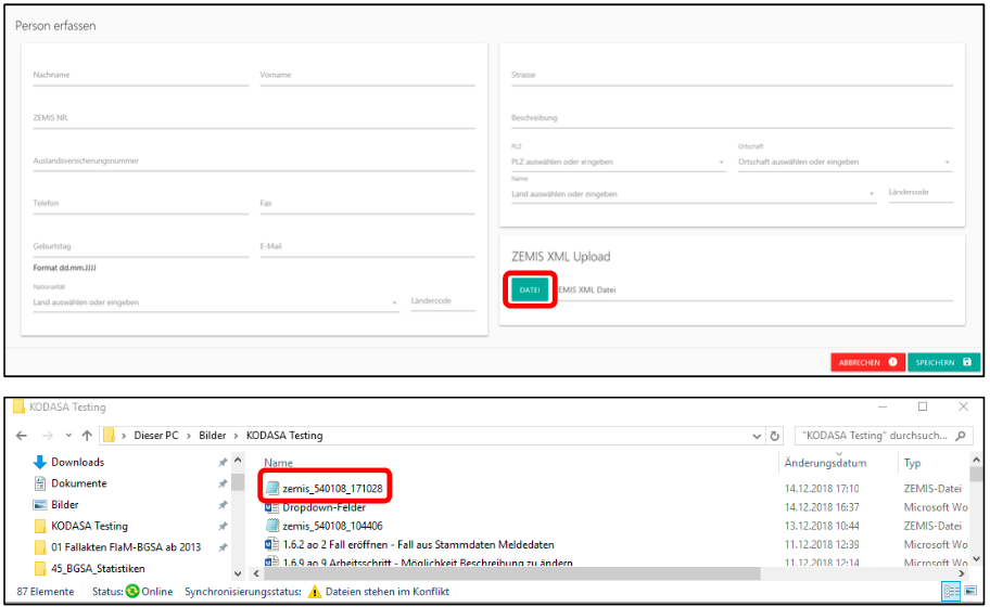
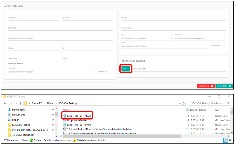
In der Maske Person erfassen kann der gespeicherte Datensatz über die
Schaltfläche :datei: an dem selbst gewählten Speicherort ausgewählt werden. Datensatz mit Doppelklick oder die Schaltfläche Öffnen in das KODASA einfügen.

Maske über Schaltfläche Speichern verlassen. Die Personendaten befinden sich nun in der Personendatenbank und der Datensatz kann einem Fall zugewiesen werden.

Personendaten aktualisieren
Diese Funktion steht in der Maske Person bearbeiten zur Verfügung. Als Grundlage steht ein bereits erfasster Personendatensatz mit Zemisnummer. Dieser kann durch aktualisierte Daten aus dem Zemis ergänzt / aktualisiert werden.
Das Vorgehen ist gleich dem vorgenannten Import. Die Person wird zuerst im Zemis gesucht, ausgewählt und über die XML-Schnittstelle abgespeichert. Dann kann der Datensatz über die Schaltfläche :xml_grün: in die bestehende Personendatenbank geladen werden.

Über Durchsuchen gespeichert Datensatz suchen und auswählen. Mit Schaltflächen Importieren in das KODASA einfügen.

In der nachfolgenden Ansicht werden die Daten aus dem KODASA (Datenbank) und dem Zemis (Import) aufgezeigt. Mit der Schaltfläche Speichern aktuelle Zemisdaten in das KODASA übernehmen.
Nachschlagen
Ist eine Person in KODASA mit einer Zemis-Nummer erfasst, kann in der Maske Person bearbeiten über die Schaltfläche:nachschlagen:die Person direkt im Zemis aufgerufen werden.
Bei dieser Funktion kann es aufgrund unterschiedlicher Browser für KODASA und Zemis zu Störungen kommen.
